Files
xray-docs/docs/1_windows.md
Samara Roman 12cd915196
All checks were successful
ci/woodpecker/push/woodpecker Pipeline was successful
Windows and routins updates
2025-08-28 00:22:12 +03:00

2.2 KiB
Raw Blame History

Настройка на Windows

Подготовка

  1. Скачиваем программу v2rayN по ссылке: https://github.com/2dust/v2rayN/releases/latest

Для простоты настройки лучше всего выбрать vv2rayN-windows-64-SelfContained.zip

Windows

  1. Распаковываем архив и открываем программу v2rayN.exe

Настройка

  1. Выбираем Configurations -> Add [VLESS] Configuration

Windows

  1. Вводим данные (Пожалуйста найдите адреса на этой странице)
  • Core Type (справа в углу, можно не заметить): Xray
  • Alias (remarks): Любое название, которое придет вам в голову
  • Address: Адрес со страницы адресов
  • Port: Порт со страницы адресов
  • UUID(id): ID, который вы получите после соглашения с ToC
  • Flow: xtls-rprx-vision
  • Transport protocol (network): tcp
  • TLS: tls
  • SNI: Имя сервера со страницы адресов
  • allowInsecure: false (Это очень важно)

Остальные поля не трогаем

Убедитесь, что нигде нет лишних пробелов, например в конце строки с ID

Пример заполнения полей:

Windows

  1. Нажимаем Confirm, после чего попадаем обратно на главную страницу

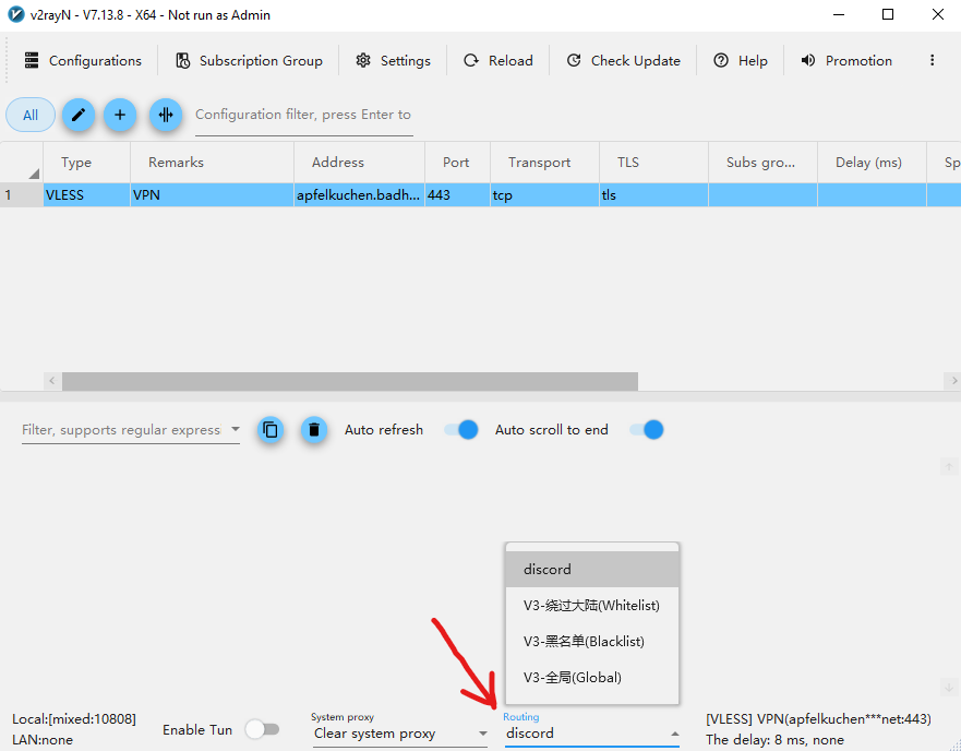
  2. Выбираем Routing, если он необходим. Если он Вам не нужен, выбираем Global

Windows

  1. Включить прокси можно, нажав на Enable Tun

Windows

  1. Если что-то выдает ошибку, можно попробовать обновить ядро программы, нажав Check Update на главной странице